jar-analyzer/jar-analyzer
GitHub: jar-analyzer/jar-analyzer
一款面向Java安全审计的JAR包GUI分析工具,支持方法调用链追踪、污点分析、Spring入口识别等功能。
Stars: 2027 | Forks: 192
# Jar-Analyzer
[更新日志](CHANGELOG.MD)
`jar-analyzer` 项目连续 `5` 年更新,共发布 `61` 个版本(含 `v1` 和 `v2` 版本)完全开源,完全免费
`jar-analyzer` 项目已持续更新 `5` 年,发布了 `61` 个版本(包含 v1 和 v2 版本),完全开源且完全免费。











官方文档:https://docs.qq.com/doc/DV3pKbG9GS0pJS0tk
如何贡献代码:fork 本项目到自己仓库,参考 [build](#build) 部分搭建项目,提交 Pull Requests 即可
一些真实的用户使用评价和反馈,请参考 [用户评价](#用户评价)
Jar Analyzer
- 一个 `JAR` 包分析工具
- 完善美观的 `GUI` 支持(现代化 `Java GUI` 界面,可拖拽,明暗橙三主题,十种风格)
- 基础分析(支持 `Jar/War/Classes` 输入,支持多文件,支持嵌套 `FatJar`)
- 黑白名单配置(构建数据库和搜索功能都支持黑白名单过滤,支持精确类名和包名过滤)
- 反编译(内置 `Fernflower` 改进版本双击反编译,使用 `JavaParser` 精确定位方法位置)
- 方法调用关系搜索(构建方法调用关系数据库,可搜方法定义与方法引用,支持精确和模糊搜索)
- 方法调用链 `DFS` 算法分析(支持 **正向/反向** 调用链分析,基于 `DFS` 算法的深度调用链追踪)
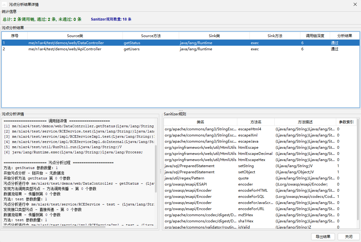
- 简单的模拟 `JVM` 污点分析实现,可验证 `DFS` 算法推导方法调用链可行性(beta)
- 字符串搜索(搜索 `LDC` 指令,支持模糊搜索和精确搜索,可定位具体方法,联动调用进行分析)
- `Java Web` 组件入口分析(`Java Servlet/Filter` 组件分析,`Spring` 入口信息一键分析)
- `CFG` 程序分析(方法内部控制流可视化,基本块划分与展示,异常处理流程分析)
- `JVM` 栈帧分析(局部变量表与操作数栈状态跟踪,运行时数据流静态分析)
- 自定义表达式搜索(基于 `SpEL` 的多种语法组合搜索,用于搜索漏洞 `Gadget` 等)
- 常见安全分析功能(支持简单的 `SCA` 分析,敏感信息泄漏分析,可能的 `gadget` 分析)
- 应急响应分析功能(一键提取序列化数据中的恶意 `class` 反编译,一键提取 `BCEL` 代码)
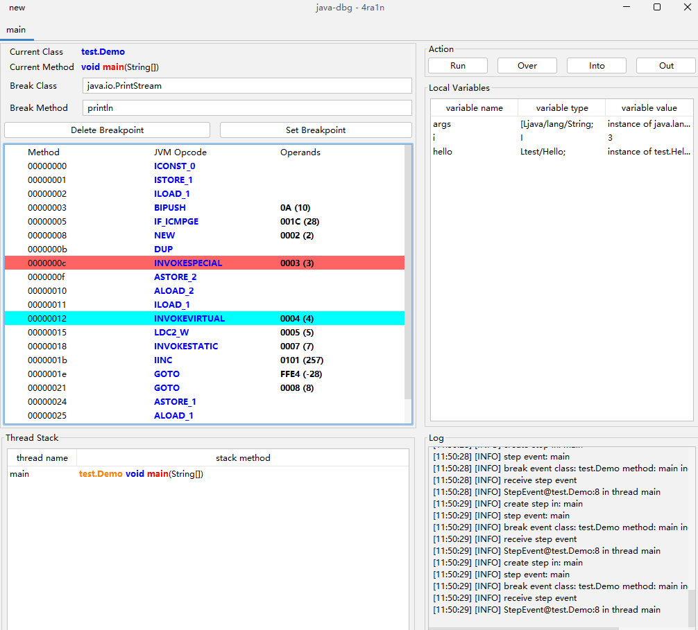
- 测试功能:不同于 `IDEA` 等工具的源码级调试,实现了字节码级别的单步动态调试(仅初步实现)
相关项目:
- 核心引擎:https://github.com/jar-analyzer/jar-analyzer-engine
- `claude code` 插件:https://github.com/jar-analyzer/jar-analyzer-claude
为什么选择 Jar Analyzer
- 简单易上手,相比 `codeql/tabby` 简化很多,足够应对 `90%` 场景
- 完善且美观的 `GUI` 设计, 只需鼠标点点点,即可进行大多数的代码审计
- 内置常见的 `source` 入口分析,支持动态的 `sink` 配置文件规则,方便快捷
- 代码完全开源,构建基于 `github actions` 你可以随意查看功能代码,定制功能
- 活跃的开源社区和维护,常年持续更新完善,欢迎贡献和参与
- 本项目跟随主流技术路线,尝试基于 `AI` 做探索(支持 `mcp` 和 `n8n` 流程等)

静态分析 `spring / java web` 项目

一键快速搜索(自从 `4.0` 版本后支持通过配置动态生成 `GUI` 按钮)

例如一个 `Runtime.exec` 的动态规则(配好后直接生成按钮和搜索逻辑)
```
Runtime.exec:
- !!me.n1ar4.jar.analyzer.engine.SearchCondition
className: java/lang/Runtime
methodName: exec
methodDesc: null
```
自从 `5.3` 版本后支持深度优先搜索算法自动分析漏洞链

自从 `5.7` 版本后支持简单的模拟 `JVM` 污点分析验证 `DFS` 结果(勾选污点分析验证即可)


自从 `5.17` 版本以后支持多 `tab` 展示和方法名 `ctrl+左键` 展示调用并跳转

自从 `5.0` 版本后大幅改进了表达式搜索功能

从 `4.0` 版本后支持信息泄露检查(部分正则来源于 [HaE](https://github.com/gh0stkey/HaE) 项目)
`AI` 相关功能文档:[README-ai.md](doc/README-ai.md)
## 常见用途
- 场景01:从大量 `JAR` 中分析某个方法在哪个 `JAR` 里定义(精确到具体类具体方法)
- 场景02:从大量 `JAR` 中分析哪里调用了 `Runtime.exec` 方法(精确到具体类具体方法)
- 场景03:从大量 `JAR` 中分析字符串 `${jndi` 出现在哪些方法(精确到具体类具体方法)
- 场景04:从大量 `JAR` 中分析有哪些 `Spring Controller/Mapping` 信息(精确到具体类具体方法)
- 场景05:从大量 `JAR` 中分析是否存在 `Apache Log4j2` 漏洞(匹配所有 `CVE` 漏洞)
- 场景06:从大量 `JAR` 中分析是否有使用 `FASTJSON 47/68/80` 等存在漏洞的版本
- 场景07:从大量 `JAR` 中分析各种常见的 `Java` 安全漏洞调用出现在哪些方法
- 场景08:你需要深入地分析某个方法中 `JVM` 指令调用的传参(带有图形界面)
- 场景09:你需要深入地分析某个方法中 `JVM` 指令和栈帧的状态(带有图形界面)
- 场景10:你需要深入地分析某个方法的 `Control Flow Graph` (带有图形界面)
- 场景11:你有一个 `Tomcat` 需要远程分析其中的 `Servlet/Filter/Listener` 信息
- 场景12:你有一个序列化数据里面包含了恶意的 `Class` 字节码需要一键提取分析
- 场景13:你有一个 `BCEL` 格式的字节码需要一键反编译代码分析
- 场景14:你有一大堆 `Jar` 文件或目录需要全部批量反编译导出代码
- 场景15:从大量 `JAR` 中分析 `IP` 地址/手机号/邮箱等各种信息泄露
- 场景16:需要将 `JAR` 分析加入到已有的工作流(`CICD` / `AI workflow` 等)
- 测试功能:字节码指令级别的调试
## 更新记录
- 自从 `2.14` 版本之后支持了全屏显示的功能
- 自从 `2.15` 版本后支持代码区域字符串搜索功能
- 自从 `2.15` 版本后支持通过 `HTTP` 分析远程文件
- 自从 `2.16` 版本后支持一键导出反编译 `JAVA` 代码
- 自从 `2.17` 版本后支持字节码指令级别的远程调试(参考 [示例图](img/0035.png))
- 自从 `2.17` 版本后支持从序列化数据一键提取恶意 `JAVA` 代码(参考 [示例图](img/0036.png))
- 自从 `2.18` 版本后支持 `HTTP API` 查询接口(参考 [示例图](img/0038.png))
- 自从 `2.19` 版本后支持启动时配置 `10` 种 `UI` 主题(`LookAndFeel`)
- 自从 `2.19` 版本后支持实时的 `CPU` 占用和内存的折线图展示(参考 [示例图](img/0040.png))
- 自从 `2.20` 版本后支持选中字符串全局高亮显示(参考 [示例图](img/0041.png))
- 自从 `2.21` 版本后支持分析配置类和包名的白名单
- 自从 `2.21` 版本后支持左侧文件数使用 `CTRL+F` 打开类名搜索(参考 [示例图](img/0045.png))
- 自从 `2.21` 版本后新增内置开启 `ZGC` 的 `JRE 21` 环境(仅包含核心功能)
- 自从 `2.23` 版本后新增 `SCA` 分析(参考 [示例图1](img/0051.png) [示例图2](img/0050.png))
- 自从 `2.24` 版本后改善 `SCA` 分析逻辑(显著提高扫描效率)
- 自从 `3.0` 版本后支持生成 `HTML` 方法调用图(参考 [示例图](img/0053.png))
- 自从 `3.0` 版本后支持代码区域选中字符串右键搜索(参考 [示例图](img/0054.png))
- 自从 `3.0` 版本后支持方法右键添加备忘录(参考 [示例图](img/0055.png))
- 自从 `3.0` 版本后新增多种常见的 `JAVA RCE` 漏洞调用一键搜索功能
- 自从 `3.1` 版本后支持 `BCEL` 字符串一键反编译 `Java` 代码(参考 [示例图](img/0061.png))
- 自从 `3.1` 版本后远程 `Tomcat` 分析改为 `premain` 方式(参考 [示例图](img/0062.png))
- 自从 `3.2` 版本后远程 `Tomcat` 分析功能重写和增强(参考 [示例图](img/0065.png))
- 自从 `4.0` 版本后方法跳转的定位大幅优化和精确(使用 `JavaParser` 库实现)
- 自从 `4.0` 版本后支持一键的信息泄露检查(参考 [示例图](img/0084.png))
- 自从 `4.0` 版本后支持类似 `IDEA` 的全局搜索(基于 `Lucene` 支持代码片段)
- 自从 `4.0` 版本后支持不限制次数的前进后退步骤(记录所有的操作信息)
- 自从 `4.0` 版本批量反编译 `Jar` 导出源码功能修复增强
- 自从 `4.0` 版本后新增多个图标 `GUI` 界面进一步美化
- 自从 `4.1` 版本后内置 `JD-GUI` 可以跳过分析快速查看
- 自从 `4.2` 版本后支持黑暗主题切换
- 自从 `4.4` 版本后支持不跳转情况下右键预览方法代码
- 自从 `5.0` 版本之后 `Panel` 支持拖动拉伸缩小
- 自从 `5.0` 版本之后支持了 `Interceptor/Servlet/Filter/Listener` 分析
- 自从 `5.0` 版本之后大幅改进了表达式搜索相关功能
- 自从 `5.1` 版本之后支持了简单的 `Gadget` 分析
- 自从 `5.3` 版本后支持深度优先搜索算法自动分析漏洞链
- 自从 `5.7` 版本后支持污点分析(beta)并在 `5.8` 版本修复和完善
- 自从 `5.10` 版本后支持了 `MCP` 请参考文档 [MCP](mcp-doc/README.md)
[详细更新日志 - CHANGE LOG](CHANGELOG.MD)
有问题和建议欢迎提 `` 更多的功能正在开发中 [前往下载](https://github.com/jar-analyzer/jar-analyzer/releases/latest)
## 用户评价
(01) 我发现 `jar-analyzer` 性能方面很出色(某知名安全研究员)
(02) 某些场景 `jar-analyzer` 的表达式功能比 `codeql` 更好用(某安全研究员)
(03) 我使用 `jar-analyzer` 挖了不少的 `0 day` 漏洞,推荐使用 (某知名安全研究员)
(04) 大佬的 `jar-analyzer` 很好用 (某乙方安全工程师)
(05) 师傅的 `jar-analyzer` 太强了 (某知名安全研究员)
(06) 刚才老板大力表扬了 `jar-analyzer` 说超级好用(某甲方安全工程师)
(07) 大佬,先说一句 `jar-analyzer` 真好用(某乙方安全工程师)
(08) `jar-analyzer` 最好用(某乙方安全工程师)
(09) `Java` 漏洞挖掘神器 `jar-analyzer`(某乙方安全工程师)
(10) 我用 `jar-analyzer` 辅助挖到了价值 `10w` 的 `0 day`(某年入百万安全研究员)
(11) `jar-analyzer` 可以快速筛选符合的 `gadget` 辅助挖掘新链(知名项目 `java-chains` 创始人)
(12) `jar-analyzer` 在手 `java` 漏洞不愁(某安全公司总裁)
(13) 拼尽全力,无法战胜(某大甲方安全工程师,有丰富的代码审计和 `SAST` 工具开发经验)
(14) 这几天已经用这个挖到了几个洞了,对于新手很友好(某安全工程师)
(15) `DFS` 漏洞利用链分析功能完整,用起来比 `tabby` 和 `codeql` 都要简单(某安全工程师)
(16) 使用 `jar-anlyzer mcp` 配合 `n8n` 工作流,确实能挖到洞 (某安全专家)
## 表达式
表达式搜索是 `jar-analzyer` 重要的高级功能:可以自定义多种条件组合搜索方法
表达式搜索位于首页以及 `Advance` 的 `Plugins` 部分
注意:如果表达式效率过低,可能是默认内存过小原因,可以考虑修改启动脚本 `-Xms` 参数
```
set "java_args=-XX:+UseG1GC -Xms2g -XX:MaxGCPauseMillis=200 %other_args%"
```
[详细文档](doc/README-el.md)
## 时间
- `Jar Analyzer V1` 最初版诞生于 `2022.11.27`
- `Jar Analyzer V2` 在 `2023.10.23` 第一次提交
- `Jar Analyzer v2` 正式版在 `2023.12.07` 发布
- `Jar Analyzer V2` 在 `2024.08.15` 发布 `3.0` 版本
- `Jar Analyzer V2` 在 `2024.09.30` 总 `Star` 破千
- `Jar Analyzer V2` 在 `2024.11.07` 发布 `4.0` 版本
- `Jar Analyzer V2` 在 `2025.01.07` 日下载量破万
- `Jar Analyzer` 在 `2026.03.19` 发布 `engine` 子项目
- `Jar Analyzer` 在 `2026.03.21` 发布 `claude code` 插件
- `Jar Analyzer V2` 在 `2026.03.23` 总 `Star` 破两千
## 性能测试
参考 [性能测试文档](doc/README-test.md) 对比分析 `G1GC` 和 `ZGC` 情况
## 其他截图
[截图文档](doc/README-screenshot.md)
## 构建
注意:首先对你的 `IDEA` 进行设置(本项目不支持 `Eclipse/VS Code` 等 `IDE` 环境)

注意:过高版本的 `IDEA` 可能删除了该功能,可以在插件市场搜索 `Swing UI Designer` 安装
编译和构建过程如下:(以 `Windows` 为例其他环境类似)
由于 `jar-analyzer` 历史提交过大,请使用 `--depth 1` 加速克隆
```
git clone --depth 1 https://github.com/jar-analyzer/jar-analyzer
```
核心项目构建
1. 重要:确保你安装了 `JDK 8 64位` (建议 `OpenJDK`)
2. 重要:如果你修改了代码请确保在 `IDEA` 环境中至少启动一次(生成 `GUI` 代码)
3. 重要:确保你安装了 `Maven 3.X` (一般 `IDEA` 已自带)
4. 可选:完善贡献者信息:检查修改 `thanks.md/thanks.txt` 和 `pom.xml`
5. 可选:使用 `cmake` 构建 `native` 目录生成 `dll` 文件放入 `resources`
MCP 构建
1. 确保安装了 `golang 1.24` 及以上版本
2. 打开 `mcp` 目录即可(标准 `go mod` 项目)
3. 可以基于 `gox` 目录编译多平台可执行文件(开源 `gox` 修改版)
其他组件构建
1. 可选:构建 `agent` 子项目 `cd agent && package.bat`
2. 可选:使用 `winres` 和 `gcc` 构建启动 `exe` 文件和图标信息
3. 可选:完整发版参考 `build.py` 和 `build.yml` 文件
## 进阶功能
以上是基础功能,进阶和测试性的功能请参考:[进阶测试性功能](doc/README-advance.md)
例如类似 `OD/GDB` 的指令级 `GUI` 调试(未完成)

## 快捷键
- `CTRL+X` 方法交叉引用 快速跳转方法 `caller` 和 `callee` 页面
- `CTRL+F` 代码区域搜索 打开搜索面板 支持 `next` 和 `prev` 选项
- `CTRL+F` 文件树区搜索 显示搜索面板 搜索文件树中的类名以及内部类
## UI 主题
支持以下:
- default (默认使用 类似 `IDEA` 主题)
- metal
- win (仅 `Windows` 支持)
- win-classic (仅 `Windows` 支持)
- motif
- mac (仅 `MacOS` 支持)
- gtk (仅某些 `Linux` 支持)
- cross
- aqua (仅 `MacOS` 支持)
- nimbus
在启动时指定:`java -jar jar-analyzer.jar gui -t [theme]`
例如:`java -jar jar-analyzer.jar gui -t win-classic`
或者修改启动脚本的代码
```
set "theme_name=default"
```
## 注意
[文档](doc/README-note.md)
## 子项目
[文档](doc/README-sub.md)
## 其他
早期文章视频以及解释一些内部的原理和注意事项
[文档](doc/README-others.md)
## 参考
[文档](doc/README-thanks.md)
## API
[文档](doc/README-api.md)
## 安全公告
- [\[GHSA-43rf-3hm4-hv5f\] 反编译恶意的 CLASS 文件可能导致程序不可用](https://github.com/jar-analyzer/jar-analyzer/security/advisories/GHSA-43rf-3hm4-hv5f)
- [\[GHSA-x5h2-78p8-w943\] Jar Analyzer 2.13 版本之前存在 SQL 注入漏洞](https://github.com/jar-analyzer/jar-analyzer/security/advisories/GHSA-x5h2-78p8-w943)
- [\[GHSA-jmcg-r2c5-7m29\] Jar Analyzer 存在 ZIP SLIP 漏洞(最坏情况可导致 RCE 风险)](https://github.com/jar-analyzer/jar-analyzer/security/advisories/GHSA-jmcg-r2c5-7m29)
- [\[GHSA-h6vc-3rcp-p7qp\] 表达式分析功能中的 SpEL 注入漏洞可导致远程代码执行](https://github.com/jar-analyzer/jar-analyzer/security/advisories/GHSA-h6vc-3rcp-p7qp)
不再接受用户的输入导致的安全问题,除非恶意的输入 `class/jar` 文件可能导致的安全问题
不再接收 `GUI` 中可能的漏洞,不认为通过 `Webswing` 等方式暴露到 `web` 端会产生漏洞
注意:当 `Jar` 数量较多或巨大时 **可能导致临时目录和数据库文件巨大** 请确保足够的空间
有 `UI` 兼容性问题请查看 `ISSUE` 部分的置顶
## Star
标签:AI辅助安全, CFG分析, DFS算法, DNS 反向解析, GHAS, GUI工具, Jar Analyzer, JAR包分析, Java安全, JS文件枚举, JVM栈帧分析, LLM应用, MCP协议, n8n工作流, Web组件分析, 二进制发布, 云安全监控, 云资产清单, 域名枚举, 密码管理, 开源工具, 文档安全, 方法调用链, 日志审计, 逆向工具, 逆向工程, 静态分析














