juspay/hyperswitch

GitHub: juspay/hyperswitch

用 Rust 编写的模块化开源支付编排平台,帮助企业统一管理多渠道支付、智能路由、成本监控与对账。

Stars: 40838 | Forks: 4560

Hyperswitch-Logo Hyperswitch-Logo

可组合的开源支付基础设施

Quickstart demo


📁 目录 - [Hyperswitch 能做什么?](#-what-can-i-do-with-hyperswitch) - [快速开始(本地设置)](#-quickstart-local-setup) - [云部署](#cloud-deployment) - [托管沙盒(无需设置)](#hosted-sandbox-no-setup-required) - [为什么选择 Hyperswitch?](#-why-hyperswitch) - [架构概览](#architectural-overview) - [我们的愿景](#our-vision) - [社区与贡献](#community--contributions) - [功能请求与 Bug](#feature-requests--bugs) - [版本控制](#versioning) - [许可证](#copyright-and-license) - [Hyperswitch 背后的团队](#team-behind-hyperswitch)

Hyperswitch 能做什么?

Hyperswitch 提供了一个模块化、开源的支付基础设施,专为灵活性和控制力而设计。除了我们的支付套件产品外,该解决方案还允许企业在现有支付体系之上选择并仅集成他们所需的模块——无需不必要的复杂性或供应商锁定。 每个模块都是独立的,旨在优化支付处理的不同方面。

了解更多关于支付模块的信息

- **成本可观测性** 高级可观测性工具,用于审计、监控和优化您的支付成本。通过自助服务仪表板和可操作的洞察,检测隐藏费用、降级和罚款。 _[阅读更多](https://docs.hyperswitch.io/about-hyperswitch/payments-modules/ai-powered-cost-observability)_ - **收入挽回** 通过根据卡 BIN、地区、方式等进行调整的智能重试策略,对抗被动流失。对重试算法、惩罚预算和挽回透明度提供精细控制。 _[阅读更多](https://docs.hyperswitch.io/about-hyperswitch/payments-modules/revenue-recovery)_ - **Vault** 一项符合 PCI 标准的保管库服务,用于存储卡、令牌、钱包和银行凭证。提供一个统一、安全且可复用的客户关联支付方式存储。 _[阅读更多](https://docs.hyperswitch.io/about-hyperswitch/payments-modules/vault)_ - **智能路由** 将每笔交易路由到预测授权率最高的 PSP。减少重试,避免停机,并最大限度地减少延迟,同时最大化首次尝试成功率。 _[阅读更多](https://docs.hyperswitch.io/about-hyperswitch/payments-modules/intelligent-routing)_ - **对账** 通过支持回溯、错峰调度和可自定义输出来实现双向和三向对账自动化。减少人工操作工作量并提高审计信心。 _[阅读更多](https://docs.hyperswitch.io/about-hyperswitch/payments-modules/reconciliation)_ - **替代支付方式** 适用于 PayPal、Apple Pay、Google Pay、Samsung Pay、Pay by Bank 以及像 Klarna 这样的 BNPL 提供商的即插即用小组件。通过无缝的一键结账最大化转化率。 _[阅读更多](https://docs.hyperswitch.io/about-hyperswitch/payments-modules/enable-alternate-payment-method-widgets)_
## 快速开始

通过 Docker 进行本地设置

``` # 一键本地设置 git clone --depth 1 --branch latest https://github.com/juspay/hyperswitch cd hyperswitch scripts/setup.sh ```
此脚本: - 检测 Docker/Podman - 提供多种部署配置文件: - **标准版**:应用服务器 + 控制中心 - **完整版**:包括监控 + 调度器 - **精简版**:独立应用服务器 - 完成后提供访问链接 如果您需要进一步的帮助,请查看我们的[视频教程](https://docs.hyperswitch.io/hyperswitch-open-source/overview/unified-local-setup-using-docker)。 👉 设置完成后,[配置连接器](https://docs.hyperswitch.io/hyperswitch-open-source/account-setup/using-hyperswitch-control-center#add-a-payment-processor)并[测试支付](https://docs.hyperswitch.io/hyperswitch-open-source/account-setup/test-a-payment)。

托管沙盒(无需设置)

Hyperswitch 提供了一个完全托管的沙盒环境,无需任何设置。您可以直接通过 UI 探索控制中心、配置支付连接器并测试支付。
您可以在托管沙盒中做什么 - 访问完整的控制中心 - 配置支付连接器 - 查看日志、路由规则和重试策略 - 直接从 UI 尝试支付

云部署

您可以使用 Helm 或 CDK 脚本部署到 AWS、GCP 或 Azure。最快路径: 点击通过 AWS 部署:
云部署说明 1. 点击上方的 AWS 部署按钮以启动堆栈。 2. 按照 AWS 控制台中的引导步骤操作(约 30–45 分钟)。 ✅ 此设置使用 CloudFormation 在您的云账户上配置 Hyperswitch。 📘 有关完整说明和基于 Helm 的部署,请查看 云安装指南

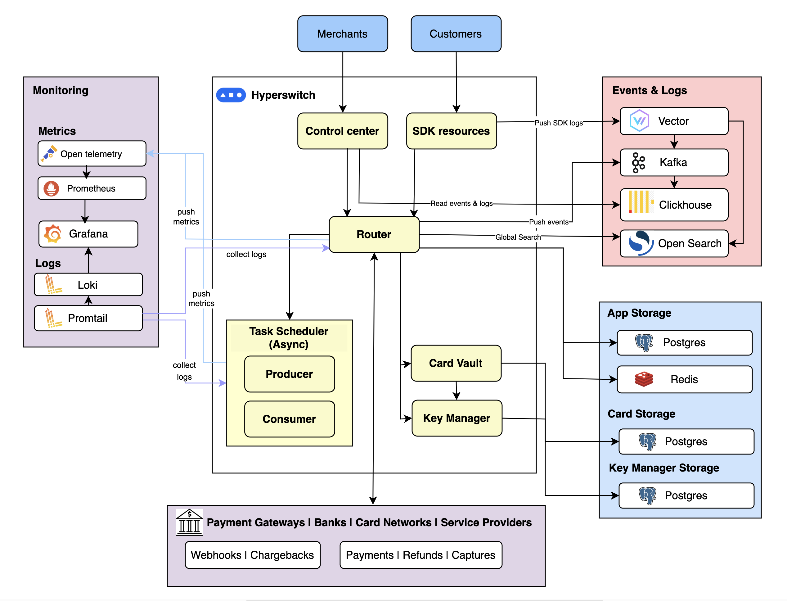
Architectural Overview

## 为什么选择 Hyperswitch? Hyperswitch 是一个商业开源支付技术栈,专为规模、灵活性和开发者体验而构建。Hyperswitch 采用模块化架构设计,让您可以仅选择所需的组件——无论是路由、重试、保管库还是可观测性——而没有供应商锁定或臃肿的集成。 Hyperswitch 使用 Rust 构建以确保性能和可靠性,支持全球支付方式(卡、钱包、BNPL、UPI、Pay by Bank),公开智能路由和重试逻辑,并在控制中心提供可视化工作流构建器。无论您是集成完整的支付套件,还是使用单一模块增强现有技术栈,Hyperswitch 都能满足您的需求。 “支付领域的 Linux” —— Hyperswitch 是希望拥有自己支付技术栈的团队的一个架构良好的参考。 我们相信: - 拥抱支付多样性:创新源于提供选择——涵盖支付方式、处理商和流程。 - 默认开源:透明度推动信任并构建更好、可复用的软件。 - 社区驱动开发:我们的路线图由真实用例和贡献者塑造。 - 系统级工程:我们对可靠性、安全性和性能坚持高标准。 - 最大化价值创造:为开发者、客户和合作伙伴 alike。 - 社区驱动,企业验证:Hyperswitch 在开放环境中构建,汇集了开发者和贡献者的真实反馈,并由 Juspay 维护——该公司为全球 400 多家领先企业提供支付基础设施支持。 ## 贡献 我们欢迎来自世界各地的贡献者帮助构建 Hyperswitch。无论您是修复 Bug、改进文档还是添加新功能,我们都感谢您的帮助。 请阅读我们的[贡献指南](https://github.com/juspay/hyperswitch/blob/main/docs/CONTRIBUTING.md)以开始。 加入 [Slack](https://inviter.co/hyperswitch-slack) 上的讨论或在 [GitHub](https://github.com/juspay/hyperswitch/issues) 上探索未解决的问题。

功能请求与 Bug

如需新功能、增强功能、路线图讨论,或分享疑问和想法,请访问我们的 [GitHub Discussions](https://github.com/juspay/hyperswitch/discussions) 如需报告 Bug,请阅读问题指南并搜索[现有和已关闭的问题](https://github.com/juspay/hyperswitch/issues)。如果您的问题或想法尚未被解决,请[开启一个新 issue](https://github.com/juspay/hyperswitch/issues/new/choose)。

版本控制

查看 [CHANGELOG.md](./CHANGELOG.md) 文件以了解详情。 本产品根据 [Apache 2.0 许可证](LICENSE) 授权。

Hyperswitch 背后的团队

构建 Hyperswitch 的 150 多名工程师核心团队。干得漂亮!🥂 Contributors
标签:API网关, PCI-DSS合规, Rust, SaaS, 交易处理, 可视化界面, 多处理器路由, 子域名突变, 开源支付系统, 支付中间件, 支付基础设施, 支付网关, 支付路由, 无状态服务, 网络流量审计, 聚合支付, 请求拦截, 通知系统, 通知系统, 金融数据交换, 金融科技