sepinf-inc/IPED
GitHub: sepinf-inc/IPED
一款由巴西联邦警方开发的开源数字取证工具,用于高效处理和分析磁盘镜像、恢复删除数据、提取关键证据。
Stars: 1525 | Forks: 299
# IPED 数字取证工具
IPED 是一款开源软件,用于处理和分析数字证据,这些证据通常由执法部门在犯罪现场查获,或由私人检查员在企业调查中获取。
## 历史
IPED - 数字证据处理器和索引器(译自葡萄牙语)是用 Java 实现的工具,最初由巴西联邦警察的数字取证专家于 2012 年开发并持续维护至今。虽然它一直是开源的,但其代码直到 2019 年才正式发布。
从一开始,该工具的目标就是高效的数据处理和稳定性。该工具的一些主要特点包括:
- 用于批量案件创建的命令行数据处理
- 多平台支持,已在 Windows 和 Linux 系统上测试
- 无需安装的便携式案件,可从移动存储设备直接运行
- 集成且直观的分析界面
- 高多线程性能和支持大型案件:使用现代硬件处理速度高达 400GB/h,截至 2019 年 12 月 12 日,(多)案件中包含多达 1.35 亿个项目
目前,IPED 仅使用 [Sleuthkit Library](https://github.com/sleuthkit/sleuthkit) 来解码磁盘镜像和文件系统,因此支持相同的镜像格式:RAW/DD, E01, ISO9660, AFF, VHD, VMDK。此外还支持 EX01, VHDX, UDF(ISO), AD1 (AccessData) 和 UFDR (Cellebrite) 格式。
如果您是初次使用该工具,请参阅 [新手入门指南](https://github.com/lfcnassif/IPED/wiki/Beginner's-Start-Guide)。
## 构建
要从源代码构建,您需要安装 git、maven 和 Java JDK 11 + JavaFX(例如 Liberica OpenJDK 11 Full JDK)。将 JAVA_HOME 环境变量设置为您的 Java 11 安装文件夹,然后运行:
```
git clone https://github.com/sepinf-inc/IPED.git
cd IPED
mvn clean install
```
它将在 target/release 文件夹中生成 IPED 的快照版本。
注意:默认的 master 分支是开发分支,不稳定。如果您想构建稳定版本,请在 clone 步骤后切换(checkout)到相应的发布标签。
在 Linux 上,您还必须构建 The Sleuthkit 和其他依赖项。请参阅 [Linux 章节](https://github.com/sepinf-inc/IPED/wiki/Linux)
非常欢迎贡献代码!在贡献之前,请参阅 [贡献指南](https://github.com/lfcnassif/IPED/wiki/Contributing)
## 功能特性
下面列出了 IPED 众多功能中的一部分:
- 支持的哈希算法:md5, sha-1, sha-256, sha-512 和 edonkey。PhotoDNA 也可用 **仅供执法部门使用**(请联系 iped at pf dot gov dot br)
- 支持的哈希集:NIST NSRL, NIST CAID, ProjectVIC, Interpol ICSE, 标准 CSV 格式
- 快速哈希去重
- 签名分析
- 按文件类型和属性分类
- 数十种文件格式的递归容器解压
- 嵌入式取证/虚拟磁盘展开:支持分卷或单段 DD, E01, EX01, VHD, VHDX, VMDK(也支持差异 VMDK)
- 数百种格式的图像和视频库
- GPS 数据的地理定位,使用 Google Maps, Bing 或 OpenStreetMaps
- 正则表达式搜索,带有可选脚本验证,支持信用卡、电子邮件、URL、IP 和 MAC 地址、货币金额、比特币、以太坊、门罗币、瑞波币钱包等...
- 嵌入式十六进制、Unicode 文本、元数据和原生查看器
- 文件内容和元数据索引及快速搜索,包括未知文件和未分配空间
- 高效的数据雕刻引擎(占用 < 10% 的处理时间),扫描范围远超未分配空间,支持 40 多种文件格式,包括视频,可通过脚本扩展
- 由 tesseract 5 驱动的光学字符识别 (OCR)
- 对已知格式的加密检测,并使用熵测试
- 处理配置文件:forensic(取证), pedo (csam), triage(分类), fastmode(预览)和 blind(用于自动数据提取)
- 70 多种语言的检测
- 命名实体识别(需下载 Stanford CoreNLP 模型)
- 基于任何文件元数据的可自定义过滤器
- 具有可配置阈值的相似文档搜索
- 相似图像搜索,使用内部或外部图像
- 相似人脸识别,经优化可在无 GPU 情况下运行,具有可配置阈值
- 统一表格时间线视图和用于时间线分析的事件过滤
- 基于任何元数据的强大文件分组(聚类)
- 支持高达 1.35 亿项的多案件
- 可通过 JavaScript 和 Python(包括 CPython 扩展)脚本扩展
- 集成外部命令行工具用于文件解码
- 浏览器历史记录:IE, Edge, Firefox, Chrome 和 Safari
- 针对 Emule, Shareaza, Ares, WhatsApp, Skype, Telegram, Bittorrent, ActivitiesCache 等的自定义解析器...
- 使用随机森林算法对图像和视频进行快速裸露检测(感谢其作者 @tc-wleite)
- 使用 Yahoo open-nsfw 深度学习模型进行裸露检测(需要 keras 和 tensorflow)
- 音频转录,支持本地以及 Azure 和 Google Cloud 服务的远程实现
- 通信(通话、电子邮件、即时消息...)的图谱分析
- 通过进程外文件系统解码和文件解析实现稳定处理
- 恢复或重启已停止或中止的处理(--continue/--restart 选项)
- 用于搜索远程案件的 Web API,获取文件元数据、原始内容、解码文本、缩略图和发布书签
- 为感兴趣的数据创建书签/标签
- HTML, CSV 报告以及包含标签数据的便携式案件
## 截图
处理:

分析:

数据雕刻与视频缩略图:

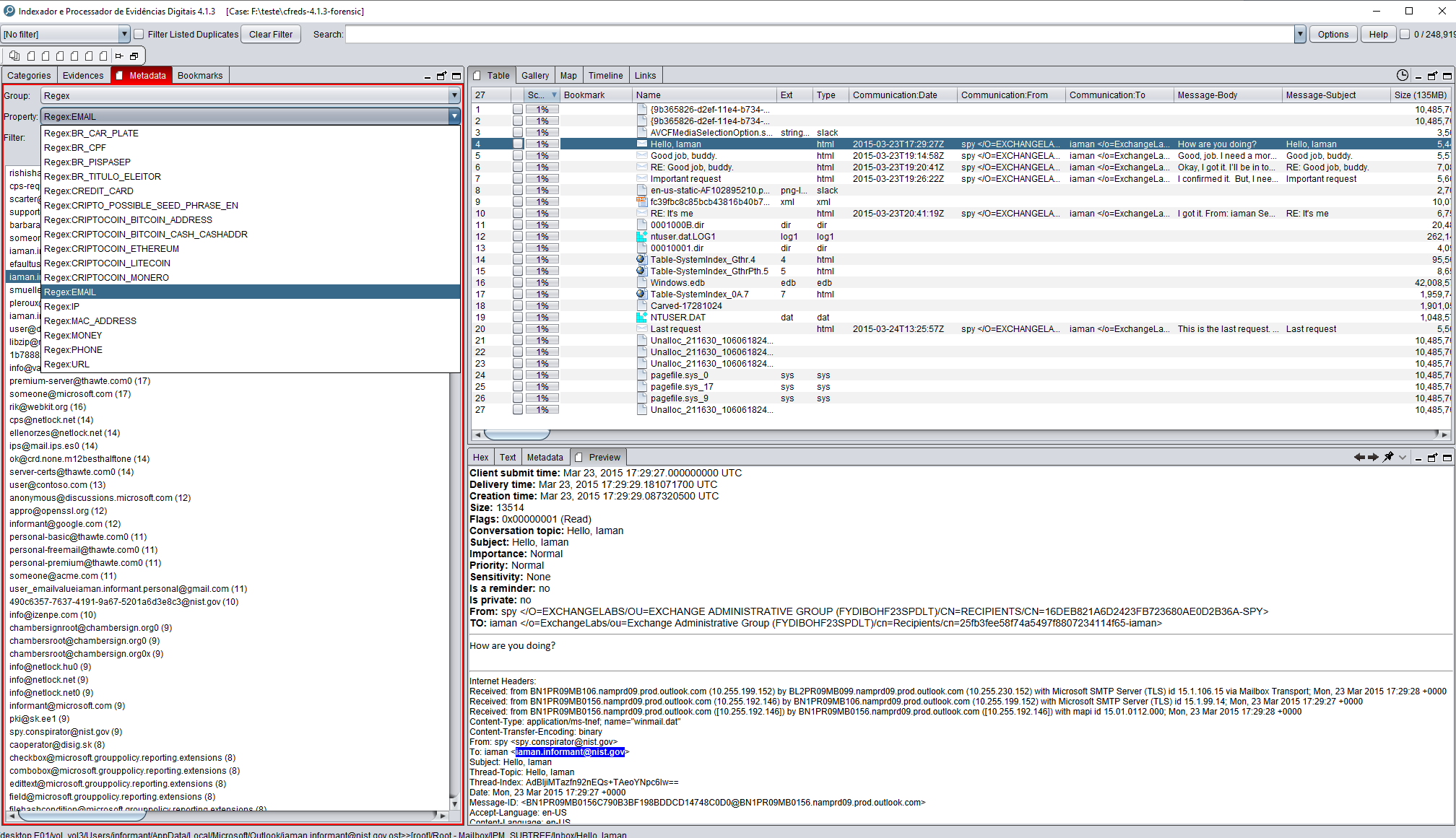
正则结果:

地图:

通信链路:

人脸搜索:

音频转录:

时间线:

时间图表:

2 名嫌疑人行为与非法活动的事件关联:

标签:BeEF, E01, ESC4, IPED, JS文件枚举, OSINT, Sleuth Kit, 企业调查, 全文检索, 取证镜像, 司法鉴定, 域名枚举, 域名枚举, 幻觉缓解, 库, 应急响应, 执法, 数字取证, 数字证据分析, 数据可视化, 数据恢复, 数据预处理, 桌面搜索, 爬虫, 电子取证, 电子数据鉴定, 磁盘取证, 索引器, 网络安全, 网络犯罪调查, 联邦警察, 自动化脚本, 蓝队工具, 逆向工具, 隐私保护