hello-akhilesh/FPGA-Based-Real-Time-Fall-Detection-System-using-Verilog
GitHub: hello-akhilesh/FPGA-Based-Real-Time-Fall-Detection-System-using-Verilog
基于FPGA的实时跌倒检测系统,通过Verilog硬件实现低延迟的边缘检测与告警。
Stars: 0 | Forks: 0
# 🧠 基于FPGA的实时跌倒检测系统
## 📌 概述
本项目实现了一个**基于FPGA的实时跌倒检测系统**,采用轻量级、硬件高效的方法。
该系统使用**信号处理与规则逻辑**,而非复杂的机器学习模型,从而在FPGA硬件上实现**低延迟、可靠的推理**。
## 🚀 关键特性
* ⚡ 实时跌倒检测(无需云端)
* 🔁 单脉冲检测
* 🚨 告警锁存(持续紧急信号)
* 🧩 完全模块化的Verilog设计
* 📉 低资源占用
## 🧠 检测逻辑
系统通过以下方式检测跌倒:
* 加速度的突然峰值
* 随后进入静止状态
### 规则:
```
IF (spike_count ≥ 1)
AND (mean < threshold for 3 cycles)
AND (not previously detected)
→ FALL DETECTED
```
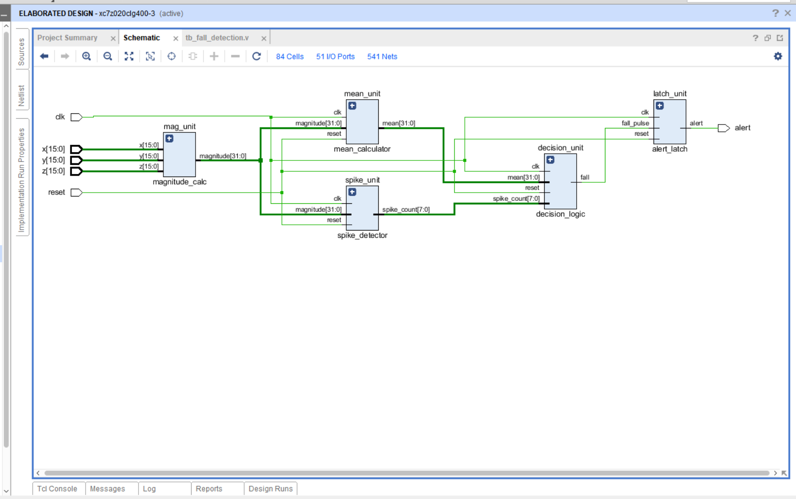
## 🏗️ 系统架构
基于流水线硬件设计:
```
Accelerometer (x, y, z)
↓
Magnitude Calculation
↓
Spike Detection
↓
Mean Calculation
↓
Decision Logic
↓
Alert Latch → ALERT
```
## 🧩 RTL模块
- `magnitude_calc.v` → 计算 √(x² + y² + z²)
- `spike_detector.v` → 检测加速度的突然峰值
- `mean_calc.v` → 计算运行均值以检测静止
- `decision_logic.v` → 应用跌倒检测条件,并使用 `fall_prev` 实现单脉冲逻辑
- `alert_latch.v` → 在系统复位前保持告警信号
- `top_module.v` → 集成所有模块构成完整流水线
## ⚙️ 工具与硬件
* **Vivado Design Suite(RTL流程)**
* **Verilog HDL**
* **目标FPGA:** ZedBoard
* **时钟频率:** 50 MHz
## 📊 性能
* ⏱️ 极低延迟(几个时钟周期)
* ⚡ 实时处理
* 🔋 低功耗
* 📉 LUT/FF使用量极少
## 📁 项目结构
```
├── src/ # Verilog source files
├── sim/ # Testbench files
├── constraints/ # XDC file
├── results/ # Simulation screenshots
├── README.md
```
## 📊 结果
### 波形图

### RTL原理图

### 资源利用率

## 📌 应用场景
* 老年人监护系统
* 可穿戴医疗设备
* 实时安全系统
标签:50MHz, FPGA, Verilog, Vivado, ZedBoard, 云计算, 低延迟, 低资源占用, 信号处理, 决策逻辑, 实时跌倒检测, 峰值检测, 嵌入式系统, 时序电路, 硬件加速, 硬件实现, 紧急告警, 规则引擎, 边缘AI, 运行均值, 门级设计