dipusarin/EDR_SOAR_Automation
GitHub: dipusarin/EDR_SOAR_Automation
该项目通过集成 LimaCharlie EDR 和 Tines SOAR,实现了针对 LaZagne 等威胁的自动化检测、主机隔离及多渠道告警通知。
Stars: 0 | Forks: 0
# EDR + SOAR 自动化项目
## 📌 概述
本项目展示了使用 LimaCharlie (EDR) 和 Tines (SOAR) 进行的自动化事件检测与响应。
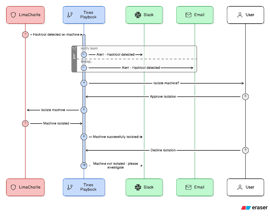
## 🧠 架构

## ⚙️ 工作流
1. 检测可疑进程 (LaZagne)
2. 发送告警到 Tines
3. 经用户提示后自动隔离主机
4. 通过 Slack 和邮件发送通知
## 🛠️ 技术栈
- LimaCharlie (EDR)
- Tines (SOAR)
- Slack API
- Email (SMTP)
## 📸 演示
### 🛑 检测


使用 LimaCharlie 检测规则检测 LaZagne 凭证转储工具的执行。
### ⚙️ 自动化 (Tines)

利用 Playbooks (stories) 帮助自动化整个工作流。
### 🔒 隔离

Lima Charlie 中受感染 VM 的隔离状态
### 🔔 告警
作为自动化的一部分发送给分析师的告警


## 🎯 主要功能
- 自动化威胁检测
- 端点隔离
- 实时告警
- 端到端 SOC 工作流
## 🚀 未来改进
- 添加 SIEM 集成 (Splunk/Sentinel)
- 添加威胁情报丰富
- 通过更优规则减少误报# EDR-SOAR 自动化项目 (LimaCharlie + Tines)
## 检测逻辑
自定义检测规则识别:
- LaZagne 可执行文件
- 可疑的命令行使用
- 已知的恶意哈希
这有助于减少误报并提高检测准确性。
标签:AMSI绕过, API集成, EDR, FTP漏洞扫描, LaZagne, LimaCharlie, OpenCanary, Playbook, Slack通知, SOAR, SOC工作流, Tines, 主机隔离, 反模式检测, 可观测性, 威胁检测, 安全编排, 时间线生成, 端点检测, 网络安全, 脆弱性评估, 自动化安全运营, 邮件告警, 隐私保护