radareorg/r2web

GitHub: radareorg/r2web

在浏览器中运行 radare2 的 WebAssembly 平台,无需本地安装即可进行二进制逆向分析。

Stars: 44 | Forks: 10

logo ## r2web: __随时随地访问 radare2__ ## 概述 r2web 让您无需本地安装或担心平台兼容性问题即可运行 radare2。直接在浏览器中分析文件。它完全在客户端运行,使用 radare2 WASI 和 Wasmer,并采用 [xterm.js](https://xtermjs.org/) 前端实现交互式命令执行。 👉 [在线试用](https://r2.revengi.in)
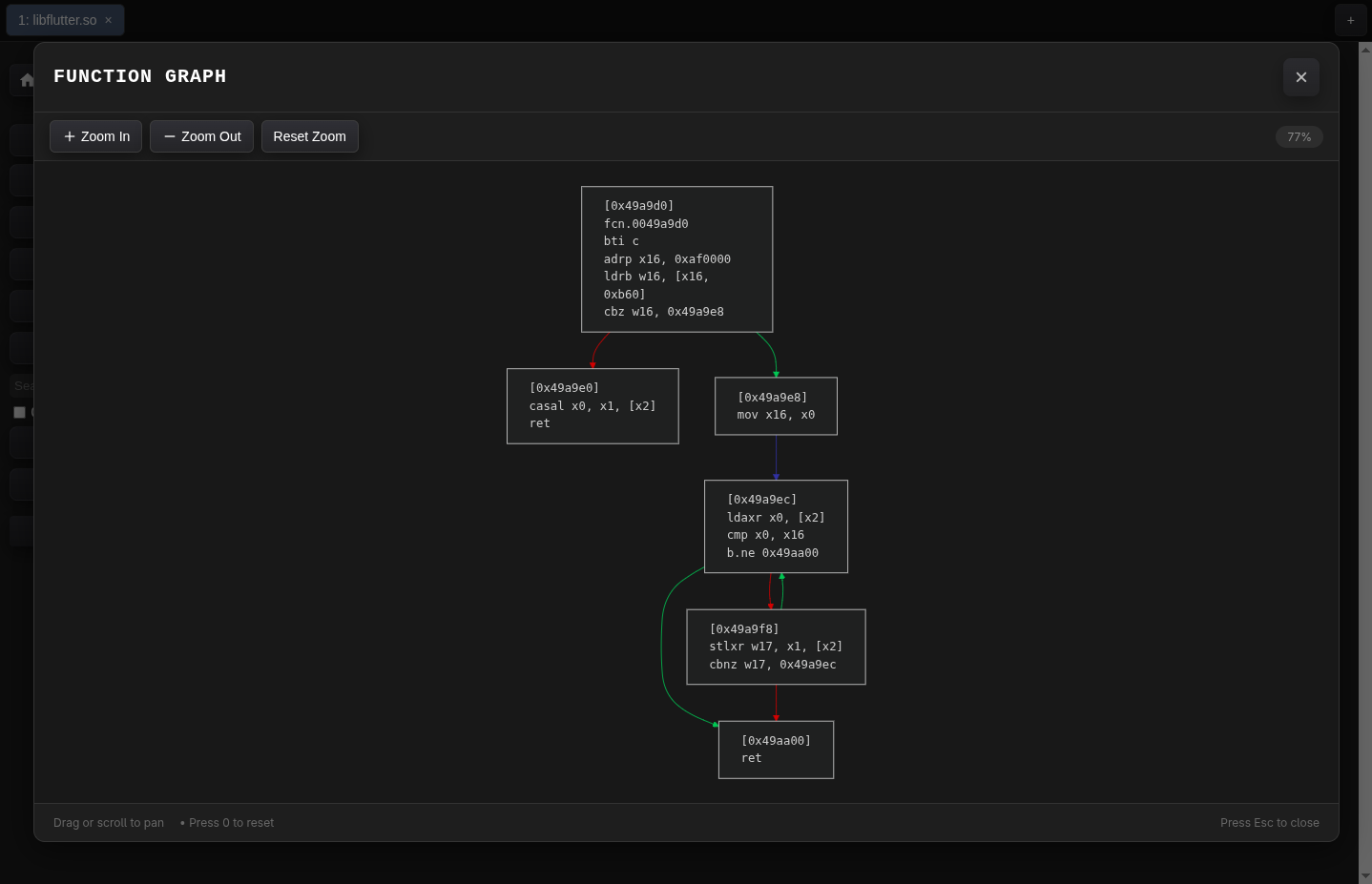
点击查看截图 | | | | | :---: | :---: | :---: | | image | | | | **仪表盘** | **快捷键** | **字符串视图** | | | | | | **跳转地址** | **搜索** | **图形视图** |
## 功能特性 - **基于浏览器**:无需本地安装 - **跨平台**:在任何支持现代浏览器的设备上都能运行(因为旧版浏览器不支持 WASI/WASM) - **终端界面**:通过熟悉的终端与 r2 交互 - **键盘快捷键**:使用一些常见的 GUI 快捷键快速导航(如 `Ctrl+G` 跳转) - **搜索**:在命令的大输出结果中进行搜索 - **自定义 r2 版本**:使用任意版本的 r2 - **快捷按钮**:常用命令的按钮,如 `pd`、`px`、`iz` ## 技术实现 r2web 使用以下技术: * React+TypeScript+Vite * [xterm.js]( 用于终端界面 * Wasmer 用于运行 WASM * r2wasm 用于 radare2 的 WASM 构建 ## 开发 本地运行: ``` git clone https://github.com/radareorg/r2web.git cd r2web bun install bun dev ``` 您需要运行一个非常小的代理 API 服务器来绕过浏览器的 CORS 策略,运行方式如下: ``` bun run api/wasm.cjs # or node api/wasm.cjs if you don't have bun installed ``` 这将在 `http://localhost:3000/wasm` 运行一个本地代理服务器,用于从 GitHub Releases 获取 wasm 文件。 或者您可以使用以下命令同时运行开发服务器和代理服务器: ``` bun cc ``` 构建生产版本: ``` bun run build ``` 默认情况下,构建假设您的应用从根路径(`/`)提供服务。如果部署到子目录(例如 `example.com/online`),请设置 `VITE_BASE_URL` 环境变量: ``` VITE_BASE_URL=/online bun run build ``` 或者跳过设置并[在线试用](https://r2.revengi.in)。 ## 常见问题 **问:为什么无法保存文件?** 保存功能从 **r2 版本 6.0.3** 开始支持。早期版本在 r2-wasm 端存在限制,现已解决。 **问:为什么图形视图无法加载?** 图形视图需要 **r2 版本 6.0.9 或更高版本** 才能正常工作。 **问:支持哪些浏览器?** 虽然我们致力于实现广泛的兼容性,但目前已知 **Firefox** 存在一些问题。为了获得最稳定的体验,我们建议使用 **基于 Chromium 的浏览器**(如 Chrome、Edge 或 Brave)。 **问:radare2 二进制文件是如何处理的?** 二进制文件会在首次加载时自动下载并本地缓存以供后续使用。如果您不想存储它,可以在启动时版本选择处禁用缓存的选项。 ## 贡献 欢迎贡献!请提交问题或拉取请求。为了使项目与其核心目标保持一致,请牢记以下准则: - **避免使用 UI 框架**:本项目基于自集成的理念构建。请避免添加外部 UI 库(例如 **Tailwind CSS**、**shadcn/ui**)或繁重的框架。 - **最小化依赖**:我们致力于保持代码库轻量。尽可能使用原生工具实现逻辑和样式,而不是添加新包。 ## 许可证 本项目基于 MIT 许可证授权。详情请参阅 [LICENSE](LICENSE) 文件。 - radare2 许可证可在[此处](https://github.com/radareorg/radare2/blob/master/COPYING.md)找到。 ## 类似项目 - [r2wasm](https://github.com/radareorg/r2wasm) - 官方 r2wasm 展示项目 - [radare2 在线](https://radare2.online/) - radare2 在线版本 [目前已损坏]
标签:AI工具, DAST, radare2, React, Syscalls, TypeScript, Vite, WASI, WASM, Wasmer, WebAssembly, xterm.js, 二进制分析, 二进制审计, 云安全监控, 云安全运维, 云资产清单, 在线工具, 安全插件, 恶意软件分析, 无线安全, 浏览器工具, 漏洞分析, 终端模拟器, 自动化攻击, 路径探测, 软件逆向, 逆向工程, 静态分析