一款BurpSuite插件,辅助手工测试
作者:Sec-Labs | 发布时间:
项目地址
https://github.com/lu2ker/ApiHelper
ApiHelper
简介
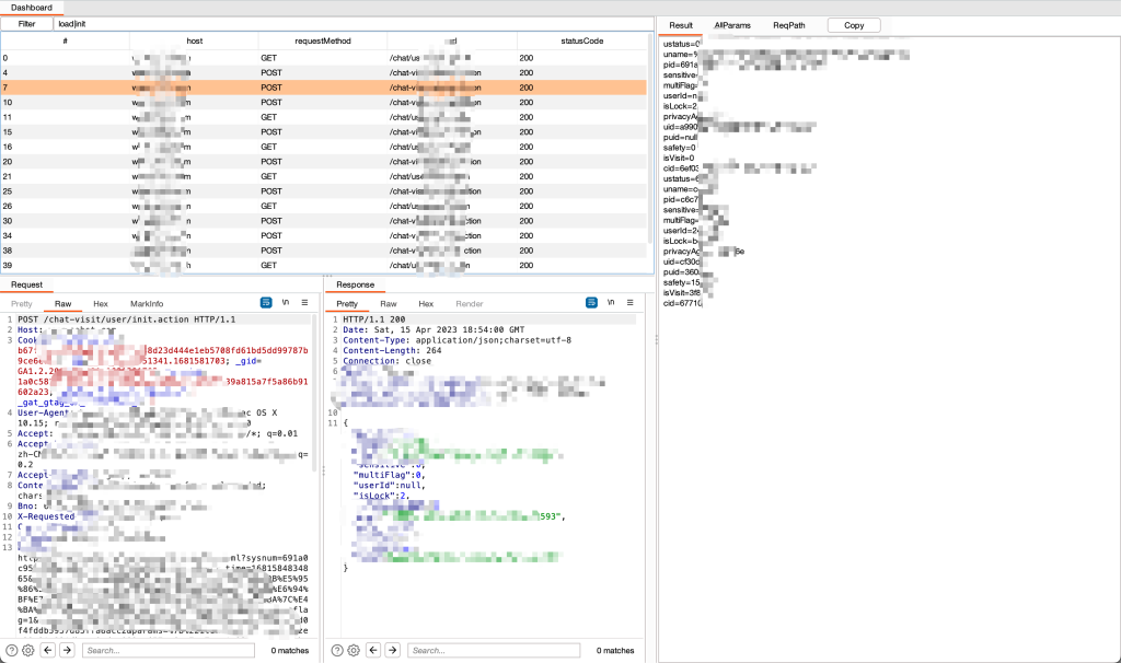
这是一款依赖于BurpSuite中HTTP history的API测试辅助工具,能够帮助你分析单个站点的请求路径,快速从Json格式的响应数据中获取参数,便于进行FUZZ
菜单功能:
- Send HttpContext
- 在一个完整的请求中右键,选择Send HttpContext即可将当前数据包中Host主机的所有HTTP history发送到插件面板中;
- 自动获取该Host的所有响应体中的Json数据,按键值对生成多行形如
a=b的数据,同时还会自动给键设置6位随机值,便于FUZZ时的对比,将生成的结果去重后放置在AllParams标签内。 - 自动获取该Host的所有请求路径,去重后放置在ReqPath标签内。
- Get Json2Param(Response)
- 对选中的单个或多个请求记录获取其响应体中的Json并转换为 键=值 的结果,不自动设置随机值,去重后放置在Result标签中。
- 只对Response进行处理
- Get Json2Param(Request)
- 只对Request进行处理
- 使用场景,Intruder跑完,对成功结果中的请求参数的提取。不过暂时还不能指定获取哪个参数,默认全部获取。
面板功能:
首先肯定是先要使用Send HttpContext发数据过来的。
视图:

- Filter
- 输入Java支持的正则,点击按钮或者回车都可以。
- 使用示例1:
/api/getUserList即可过滤包含/api/getUserList的请求。 - 使用示例2:
getUserList|getRoles即可过滤包含getUserList或者getRoles的请求。 - 使用示例3:
admin.xxx.com && getUser即可过滤host为admin.xxx.com的包含getUser的请求。 - 注意1:只可过滤:#、host、Method、url、statusCode表格内的字段值,不能根据包内容过滤。
- 注意2:这里用到的逻辑与是
[space]&&[space],是包含空格的两个&;逻辑或是不包含空格的一个|
- Result、AllParams、ReqPath文本框
- Result: 主要放置处理结果的框;两个Get 菜单的结果也在这里;可以随着选择面板中的一行实时变化。
- AllParams: 随着面板中的过滤结果变化,初始是
Send HttpContext的全部。 - ReqPath: 随着面板中的过滤结果变化,初始是
Send HttpContext的全部。
- Copy
- 解放CV键,点一下即可复制当前文本框中的数据。
参考
标签:工具分享, burpsuite插件, API安全