Elkeid是一个云原生的基于主机的安全(入侵检测与风险识别)解决方案
作者:Sec-Labs | 发布时间:
项目地址
https://github.com/bytedance/Elkeid
Elkeid是一个云原生的基于主机的安全(入侵检测与风险识别)解决方案。
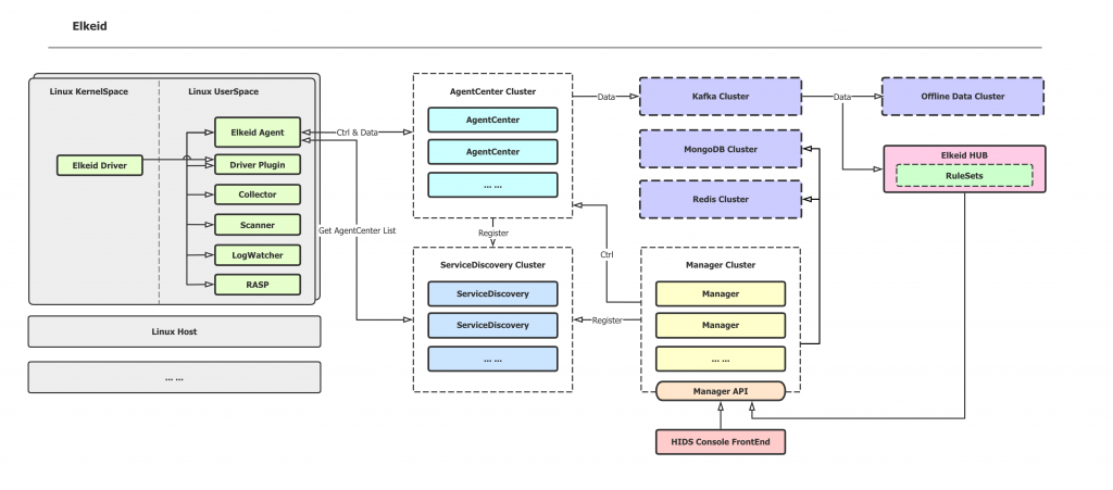
Elkeid Architecture

Elkeid Host Ability

- Elkeid Agent 用户态 Agent,负责管理各个端上能力组件,与 Elkeid Server 通讯
- Elkeid Driver 在 Linux Kernel 层采集数据的组件,兼容容器环境,并能够提供Rootkit检测能力。与Elkeid Agent管理的Driver插件通讯
- Elkeid RASP 支持 CPython、Golang、JVM、NodeJS 的运行时数据采集探针,支持动态注入到运行时。
- Elkeid Agent Plugin List
- Driver Plugin: 负责与Elkeid Driver通信,处理其传递的数据等
- Collector Plugin: 负责端上的资产/关键信息采集工作,如用户,定时任务,包信息等等
- Journal Watcher: 负责监测systemd日志的插件,目前支持ssh相关日志采集与上报
- Scanner Plugin: 负责在端上进行静态检测恶意文件的插件,目前支持yara
- RASP Plugin: 分析系统进程运行时,上报运行时信息,处理server下发的 attach 指令,收集各个探针上报的数据,并支持与探针通信。
以上组件可以提供以下数据:

Driver Data

Other Data

Elkeid Backend Ability
- Elkeid AgentCenter 负责与Agent进行通信,采集Agent数据并简单处理后汇总到消息队列集群,同时也负责对Agent进行管理包括Agent的升级,配置修改,任务下发等
- Elkeid ServiceDiscovery 后台中的各个服务模块都需要向该组件定时注册、同步服务信息,从而保证各个服务模块中的实例相互可见,便于直接通信
- Elkeid Manager 负责对整个后台进行管理,并提供相关的查询、管理接口
- Elkeid Console Elkeid 前端部分
- Elkeid HUB Elkeid HIDS RuleEngine,需要注意的是社区版HUB策略仅做示例使用,不保证任何的准确性和覆盖度
Elkeid Advantage
- 性能优异:端上能力借助Elkeid Driver与很多定制开发,性能极佳
- 为入侵检测而生:数据采集以高强度对抗为前提,对如Kernel Rootkit,提权,无文件攻击等众多高级对抗场景均有针对性数据采集
- 支持云原生:从端上能力到后台部署都支持云原生环境
- 百万级生产环境验证:整体经过内部百万级验证,从端到Server,稳定性与性能经过考验,Elkeid不仅仅是一个PoC,是生产级的;开源版本即内部Release Version
- 二次开发友好:Elkeid 方便二次开发与定制化需求增加
Front-end Display (Community Edition)
- 主机详情

* 资产详情

* 告警详情

* Allow List Management

* Agent/Plugin 管理

* 用户 管理

Quick Start
标签:工具分享, 入侵检测