用Docker创建的测试红队基础设施
作者:Sec-Labs | 发布时间:
Red-Team-Infrastructure
一个用Docker创建的测试红队基础设施。你可以在任何一台电脑上部署这个基础设施,并开始破坏你想要的一切!
结构

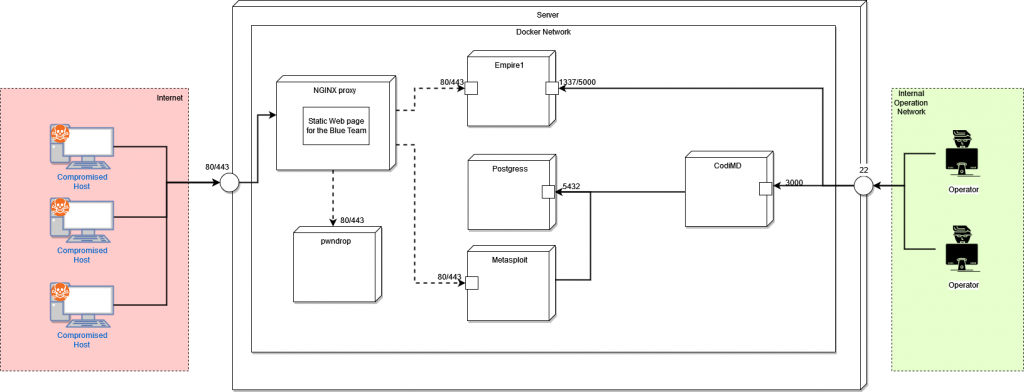
基础架构包含以下服务:
- NGINX ( https://www.nginx.com/ ):它是唯一暴露的服务,它被用作不同内部服务的代理。
- Empire ( https://github.com/BC-SECURITY/Empire ):利用后 C2。
- Metasploit ( https://github.com/rapid7/metasploit-framework ):利用框架。
- pwndrop ( https://github.com/kgretzky/pwndrop ):它用于提供我们的文件和有效负载。
- Postgress ( https://www.postgresql.org ):CodiMD 和 Metasploit 使用的数据库。
- CodiMD ( https://github.com/hackmdio/codimd ):笔记服务。
部署
docker-compose up -d
项目地址
标签:工具分享