SRC挖洞、HW打点之必备!自动化资产收集——domain_hunter_pro
作者:Sec-Labs | 发布时间:
工具介绍
你还在用Excel进行目标管理吗?
你还在为收集目标的信息而烦恼吗?
你还在测试时不停地复制粘贴吗?
那么来试试 domain hunter pro 吧!方便快捷的目标管理、自动化的信息收集、与burp无缝衔接、与外部安全工具联动...
这是一个帮助 SRC白帽子、安全测试工程师提高效率的工具!
我mmmark 师傅的御用工具之一!
作者和贡献者
mmmark (很多核心思路都来自他宝贵的实战经验!)
自行打包使用最新功能
1、如果使用过GitHub Packages,直接运行如下命令即可
git clone https://github.com/bit4woo/domain_hunter_pro
cd domain_hunter_pro
mvn package
可以在domain_hunter_pro/target/路径下找到对应Jar包。
2、如果没有使用过GitHub Packages,则需要创建或修改/Users/xxxxxx/.m2/setttings.xml 文件
https://github.com/settings/tokens
<settings xmlns="http://maven.apache.org/SETTINGS/1.0.0"
xmlns:xsi="http://www.w3.org/2001/XMLSchema-instance"
xsi:schemaLocation="http://maven.apache.org/SETTINGS/1.0.0
http://maven.apache.org/xsd/settings-1.0.0.xsd">
<activeProfiles>
<activeProfile>github</activeProfile>
</activeProfiles>
<profiles>
<profile>
<id>github</id>
<repositories>
<repository>
<id>central</id>
<url>https://repo1.maven.org/maven2</url>
</repository>
<repository>
<id>github</id>
<url>https://maven.pkg.github.com/bit4woo/*</url>
<snapshots>
<enabled>true</enabled>
</snapshots>
</repository>
</repositories>
</profile>
</profiles>
<servers>
<server>
<id>github</id>
<username>你的GitHub用户名</username>
<password>你的GitHub access token 通过https://github.com/settings/tokens获取</password>
</server>
</servers>
<properties>
<project.build.sourceEncoding>UTF-8</project.build.sourceEncoding>
<maven.compiler.encoding>UTF-8</maven.compiler.encoding>
</properties>
</settings>
</repository> 和<server> 中的内容是你需要配置的。 <repository>中的内容你可以直接复制粘贴。
<repository>
<id>github</id>
<url>https://maven.pkg.github.com/bit4woo/*</url>
<snapshots>
<enabled>true</enabled>
</snapshots>
</repository>
而<server> 中的内容就必须用自己的了。通过https://github.com/settings/tokens获取你的GitHub access token
<server>
<id>github</id>
<username>你的GitHub用户名</username>
<password>你的GitHub access token 通过https://github.com/settings/tokens获取</password>
</server>
完成后再进行步骤一的操作即可。
功能介绍
Domains tab:目标管理和信息收集
- 基于burp流量自动化信息收集(子域名、相关域名、相似域名、邮箱、Java包名)
- 支持对主域名的权威服务器进行域传送(zone transfer)漏洞检测以获取信息
- 支持域名黑名单排除
- 支持IP网段作为目标范围
- 支持IP:port作为目标
- 支持右键在google和GitHub搜索选中内容
Titles tab:进度管理和操作联动
- 多线程请求子域名的80或433端口,获取web title、IP地址、CDN等目标信息
- 支持排序、搜索、添加备注、标记重要程度、标记是否完成检测
- 搜索方法支持:文本搜索、类似dork搜索(搜索主机名、端口、IP、长度等)
- 双击用指定浏览器打开对应url地址
- 双击使用默认浏览器的google进行指定域名或host的搜索
- 与burp联动处理当前目标网站的请求
Tools tab:简单的配置管理和一些小功能
- 调用外部默认浏览器或指定浏览器循环打开多个URL地址
- 将多行数据转换成List
- 将多行数据转成数组
- 解析JSON数据,从中提取指定字段的值
- 查找包含指定字符串的行
- IP和网段的互相转换
- HTML、Unicode编码的解码
右键菜单:目标管理
- 将选中URL添加到目标管理器中
- 将选中域名添加到目标管理器中
- 在目标管理中查找当前选择URL,如果存在则为其添加备注说明
- 在目标管理中查找当前选择URL,如果存在则设置其重要程度、是否完成检测任务
- 启动一个新的线程,对所有目标网站发送相同的请求,解析其返回包,获取指定目标
用户说明书
安装
获取软件的Jar包,由于该软件是基于BurpSuite的插件程序。需要与BurpSuite一起使用。

安装后的界面效果

项目管理
创建一个新的项目,也可以打开已有的项目文件(xxx.db)


管理主域名
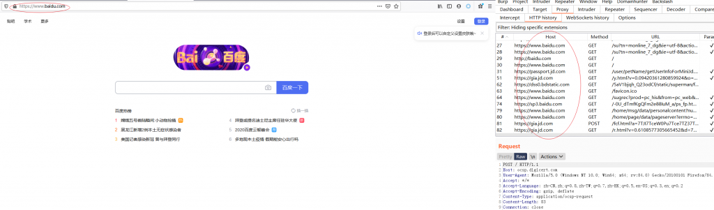
主域名是实现目标管理的核心,所有相关域名、子域名、相似域名、邮箱地址、Java包名称都是以主域名作为依据的。比如我们以baidu.com为例

通过代理浏览器访问baidu.com,收集其流量

通过search功能,从流量中提取百度相关的所有域名


Titles Tab功能介绍

目标网站管理,右键菜单可以和浏览器联动、也可以和burp的功能联动

Title功能搜索


Tools Tab功能介绍

一些处理逻辑说明
IP汇算逻辑
根据目标设定收集到很多子域名自后,可以在title Panel中点击“get title”进行请求。请求之后会获得一些列IP地址。
把IP进行汇总,得出一个个最小网段(不一定是C段):
比如:
8.8.8.8
8.8.8.10
汇算得到
8.8.8.8/30
比如:
8.8.8.8
8.8.8.20
汇算得到
8.8.8.0/27
参数汇算的IP集合,应该排除CDN的IP集合
HOST是域名,且ASN不属于目标公司或组织的(多半属于腾讯云、华为云、cloudflare等CDN或云服务提供商),这类资产多半是使用了CDN。这类资产的IP集合,就不应该参数目标网段的汇算,需要自己通过“Add Host To Black List”来标记。
HOST是IP地址,且ASN不属于目标公司或组织的,应当被视作非目标资产,直接删除。