漏洞PoC框架的图形版-Fiora-支持Burp插件
作者:Sec-Labs | 发布时间: | 更新时间:
Fiora介绍
Fiora是LoL中的无双剑姬的名字,她善于发现对手防守弱点,实现精准打击。该项目为PoC框架nuclei提供图形界面,实现快速搜索、一键运行等功能,提升nuclei的使用体验。
相关阅读
data-postsbox="{"id":4106,"title":"最新BurpSuite2021.10.2破解版","author":"FancyPig","author_id":1,"cover_image":"","cover_video":"","views":3242,"comment_count":2,"category":"software","is_forum_post":false}">{"id":4106,"title":"最新BurpSuite2021.10.2破解版","author":"FancyPig","author_id":1,"cover_image":"","cover_video":"","views":3242,"comment_count":2,"category":"software","is_forum_post":false}
data-postsbox="{"id":1610,"title":"BurpSuite 2021年8月最新版pro_v2.1.06 全攻略","author":"FancyPig","author_id":1,"cover_image":"","cover_video":"","views":7037,"comment_count":245,"category":"software","is_forum_post":false}">{"id":1610,"title":"BurpSuite 2021年8月最新版pro_v2.1.06 全攻略","author":"FancyPig","author_id":1,"cover_image":"","cover_video":"","views":7037,"comment_count":245,"category":"software","is_forum_post":false}
下载地址
安装运行
一、作为burp插件运行
1、访问https://github.com/bit4woo/Fiora/releases
2、下载最新jar包
3、如下方法安装插件

4、如果你想使用最新的功能,可以使用如下方法自行打包。
git clone https://github.com/bit4woo/knife
cd knife
mvn package
二、作为独立程序运行
该程序即可作为burp插件运行,也可以作为独立程序运行。命令行下通过java启动程序的命令:
java -jar Fiora-202100220-jar-with-dependencies.jar

程序截图

注意说明
1、你需要自行安装nuclei到本地环境,并且将命令加入环境变量。安装方法可以参考官方文档。
2、nuclei的模板文件存放的默认路径是当前用户路径下,即 YourUserHome/nuclei-templates。
使用方法
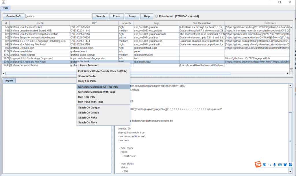
以grafana的PoC为例。
搜索PoC
程序会自动扫描nuclei-templates目录下的所有PoC文件,并加载进程序中,可以通过关键词搜索来找到想要的PoC。

生成PoC命令
选中想要的PoC,右键选择“generate Command Of This PoC”即可。命令会写入剪切板,直接粘贴运行即可。优点是可以对命令行进行再次编辑,但是需要自行粘贴后运行。

#生产的单个PoC
nuclei -t C:\Users\P52\nuclei-templates\vulnerabilities\grafana\grafana-file-read.yaml -u http://example.com -proxy http://127.0.0.1
#生产workflow PoC
nuclei -w C:\Users\P52\nuclei-templates\workflows\grafana-workflow.yaml -u http://example.com -proxy http://127.0.0.1
nuclei -tags grafana -u http://example.com -proxy http://127.0.0.1
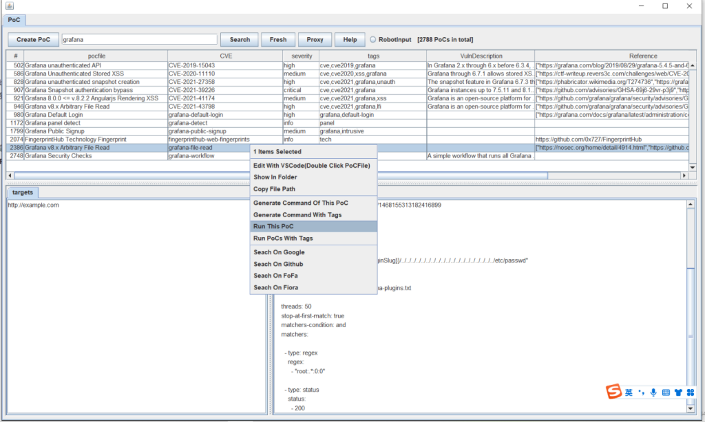
直接执行PoC
和生成PoC命令类似,但是它会直接执行生成的命令,不需要粘贴。优点是更便捷,但是无法编辑命令行。
