简单网络管理协议(SNMP)
作者:Adil | 发布时间: | 更新时间:
提要
简介
简单网络管理协议SNMP(Simple Network Management Protocol)用于网络设备的管理。网络设备种类多种多样,不同设备厂商提供的管理接口(如命令行接口)各不相同,这使得网络管理变得愈发复杂。为解决这一问题,SNMP应运而生。SNMP作为广泛应用于TCP/IP网络的网络管理标准协议,提供了统一的接口,从而实现了不同种类和厂商的网络设备之间的统一管理。
SNMP协议分为三个版本:SNMPv1、SNMPv2c和SNMPv3。
- SNMPv1是SNMP协议的最初版本,提供最小限度的网络管理功能。SNMPv1基于团体名认证,安全性较差,且返回报文的错误码也较少。
- SNMPv2c也采用团体名认证。在SNMPv1版本的基础上引入了GetBulk和Inform操作,支持更多的标准错误码信息,支持更多的数据类型(Counter64、Counter32)。
- SNMPv3主要在安全性方面进行了增强,提供了基于USM(User Security Module)的认证加密和基于VACM(View-based Access Control Model)的访问控制。SNMPv3版本支持的操作和SNMPv2c版本支持的操作一样。
系统组成
SNMP系统由网络管理系统NMS(Network Management System)、SNMP Agent、被管对象Management object和管理信息库MIB(Management Information Base)四部分组成。NMS作为整个网络的网管中心,对设备进行管理。
每个被管理设备中都包含驻留在设备上的SNMP Agent进程、MIB和多个被管对象。NMS通过与运行在被管理设备上的SNMP Agent交互,由SNMP Agent通过对设备端的MIB进行操作,完成NMS的指令。
实验环境
- XC208(工控交换机)。
- Windows
一、XC208配置
在连好设备的相关线路后,开始对交换机进行初始配置。
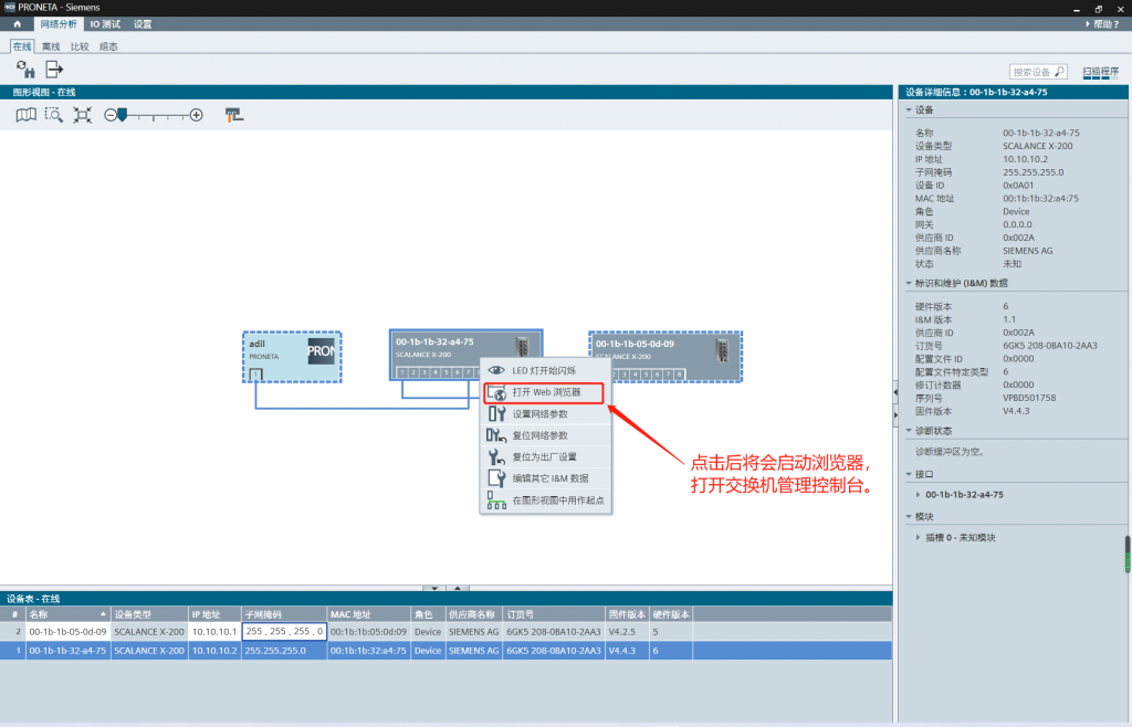
- 1、使用西门子官方配置程序——PRONETA对交换机进行初始配置。
- 程序下载:
- 打开程序 ==> 进入主界面 ==> 选择对应网络适配器 ==> 接收到交换机信号 ==>配置交换机的 IP 等关键信息。

- 此处配置IP地址为10.10.10.1/2,子网掩码255.255.255.0。注意:子网掩码需要保持一致!
- 2、进入交换机控制台。(也可以使用Xsehll使用ssh连接或者串口连接终端控制。)
- 管理员默认账号密码:admin/admin
- 普通用户默认账号密码:user/user
- WEB控制台(可使用PRONETA打开,也可使用http://IP打开)


- 配置Trap信号接收IP(填写管理端IP地址)
- Agent ==> SNMP Config ==> Trap Config ==>填写管理端IP + 启用

- 配置SNMP用户群组,测试一般使用public作为昵称,赋予读写权限。
- Agent ==> SNMP Config ==> Groups ==>填写昵称,选择验证机制,并赋予权限。

- 启用交换机需要主动报告的事件。
- Agent ==> SNMP Config ==> Event Config ==>勾选相关事件(默认全勾)。

- 配置环网
- X208 ==> Ring

二、配置测试
- SNMP测试准备
- 工具下载:
- Trap_Receive测试
- Tools ==> Trap Receive


- 查看交换机端口实际状态
